简介:
苦于微信群聊二维码频繁变动,开发这个能生成永久二维码的工具,不需要服务器。也可作为 URL 缩短链接服务使用。
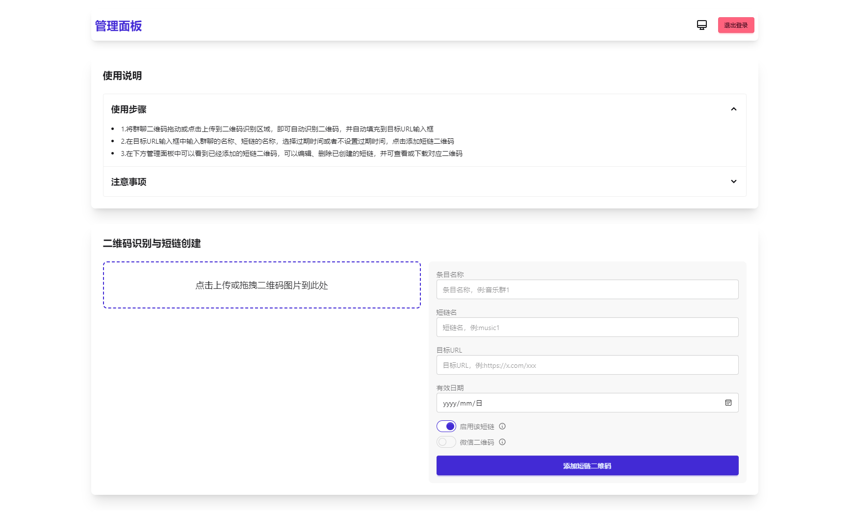
功能特性
1.生成永久短链接,指向微信群二维码
2.可当短链接生成器
3.无需服务器
4.自定义二维码样式和 Logo
5.管理后台可随时更新
6.密码保护(demo)
图片:



课程下载:
1、本网站名称:文俊副业网
2、本站永久网址:https://wjfkc.top
3、本站部分内容来源于网络,仅供大家学习与参考,如有侵权,请联系站长删除。
4、本站一切资源不代表本站立场,不代表本站赞同其观点和对其真实性负责。
5、本站一律禁止以任何方式发布或转载任何违法的相关信息,访客发现请向站长举报
6、本站资源大多存储在云盘,如发现链接失效,请及时反馈,我们会第一时间更新。

评论(0)